business formation
PT-90 5240 PBX/ IPPBX can support SIP trunk, CO trunk, Digital trunk, and Digital trunk can support SS7 signaling, SS1 signaling and PRI signaling
PT-90 98000A IPPBX is a new generation of IPPBX multimedia exchange platform .It is based on Photel’s R & D and production technology accumulation, through market research, it fully absorbs the advantages of domestic and overseas digital switch. It adopts embedded technology and modular design, and in accordance with the requirements of the embedded technology, ITU-T recommendation technology, using FPGA technology, chip technology.
PT-90 98000A IPPBX with thermal backup public unit, large capacity Flash billing storage system, fully decentralized control, modular structure, online upgrade, trunk card and the user card can be inserted in the same slot, and other functions. It can provide users with flexible networking application, it supports multiple trunk and signaling interfaces, easy to install, expansion, management and maintenance. PT-90 equipment can be widely applied to operators, government, military, electric power, public security, railways and other industries, according to the actual application; the device is configured as call center, dispatching system, telephone conference system using system. Single frame of the PT-90 equipment can be regarded as a unit module which its maximum capacity can reach 40000 lines switching system through unit module cascaded connection. It is the ideal equipment. For user to improve communication conditions, improve work efficiency, control the telephone expenses, implement the office intelligent, and reduce the project construction cost.
* Reasonable structure, nice appearance
PT-90 IPPBX equipment is 5U high (without fan) 19inch width equipment which is a metal structure, panel board with the film.
* Advanced technology, high reliability
Adopting the embedded technology, FPGA technology and special communication chip design, the equipment has the advantages of high integration, low power consumption, easy to upgrade, strong compatibility. Master card and power unit adopt main/slave backup, and the electrical interfaces adopt anti-thunder technology, which improves the system reliability greatly;
* Multiple format, wide application
The PT-90 device can be configured to group telephone, telephone conference equipment, multimedia communication platform, dispatching system, call center, recording system equipment, or functions tailed platform, it is widely used in different fields.
* Flexible configuration
The equipment can be configured with main/backup master card and 15 slots service cards. Main and backup MST card communicate by high-speed serial port, 15 slots service card and main MST card communicate by high speed HDLC. Sub-cabinet can be used as the independent switching system, and it also can be used as one module in the switching system;
* Large system capacity
The capacity of single module in digital switching network is 8192×8192, through the module cascaded connection, the exchange system can be configured 200 modules, each module are equal. The total capacity of exchange system can configure up to 40000 analog lines or IP extension combination by module cascading connection.
* Abundant networking interface
Equipment can be adopted between SDH, PDH, ETH, E1 and other network interface ,Relay interface protocols support SIP and h. 232, PRI, SS7, No. 1, V5 support FXO, 2/4 WEM analog loop relay;
* Abundant types of service card
Digital trunk card (TRK/SDH/PDH/ETH/E1), analog user card (FXS/FXO/E&M), conference and echo cancellation card (ECC), media conversion board (IPS), etc.
* Powerful NMS system
Based on the Chinese and English interface management platform in the Windows system, the NMS system is easy to operate. The NMS system includes traffic monitoring, parameter setting, billing management and other functions module; it also has alarm detection equipment, outside test, online upgrade level adjustment, system, etc.
| Card functional specification |
The MST card: 8192×8192 digital switching network, 32 DTMF receiver, 32 DTMF transmitter, 32 MFC send/receive, 32 recorder, 32 player, the three of 10 conference rooms, a set of Shared standard signal generator, a set of exchange control software; Digital trunk card: 16 E1, 16 slots HDLC transceiver, MTP2/Q.921/V5.2 software; Analog user card: 16 FXS/FXO, 16 Caller ID transmitter, 16 DTMF transceiver ,16 pulse transceiver Conference and echo cancellation card (ECC) : 6 30-party conference rooms, 6×30 echo canceller; Media conversion card : 16 recorder, 16 players, 16 voice encoder/decoder, support G.711(A law) G.723 G.729; The quantity and type of the SDH, PDH, E1, ETH card be configured according to the requirements of network configuration; |
| NMS interface |
10/100M ETH |
| power consumption |
≤360W |
| Working temperature |
-10°C ~50°C humidity ≤90%(Non-condensate) |
1. Single module (single shelf)application

Note: as shown in the picture above, it mainly used in no cross regional networking requirements and the user telephone extension’s number is less place, for example small and medium enterprises, communities, schools and so on, realize the local telephone network and access to PSTN
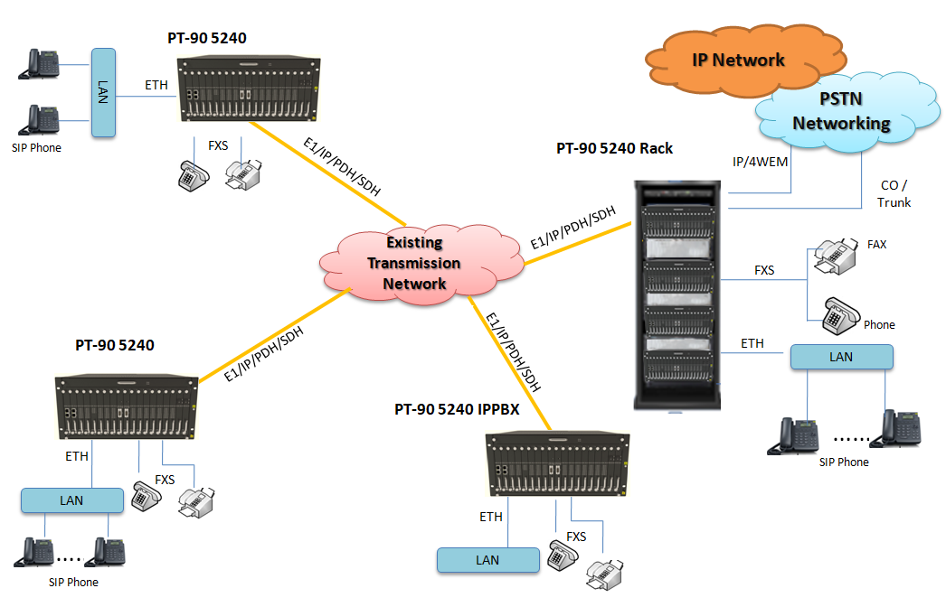
2. Multi branch, multi module network application

Note: as shown in the picture above, it mainly used in electric power, government,military, railway etc. private network users, this type user have independent optical transmission network, between headquarters and branch offices to realize networking through public network or internal transmission, the whole networking to realize unified planning.
Related products
MSTP Integrated Service Transmission Equipment
32 channels voice over IP PCM Equipment
TDM over IP Equipment
8 channels E1 channel protection switching equipment